win10资源管理器停止运行要怎么办?
Windows10资源管理器是电脑当中很不错的工具,能够给使用者带来很多的帮助,但是有些用户发现自己电脑中的资源管理器停止运行了,找不到好的解决方法,那么本期小编就来和大伙分享一个好用的方法,就让我们一起来看看吧。
资源管理器停止运行解决方法
1、首先,打开【控制面板(按键盘上的 Win + R 组合键,打开运行,再输入control)】,再点击【系统和安全】。
2、系统和安全窗口,找到并点击【安全和维护】。
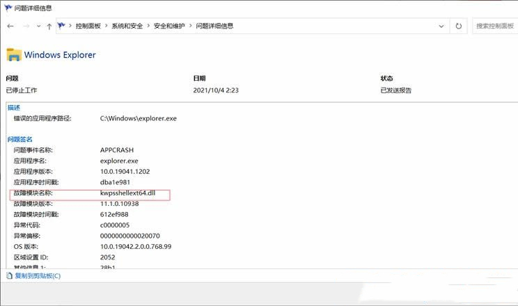
3、点击展开维护,再点击【查看可靠性历史记录】。
4、这时候,就可以查到是什么故障导致的Windows Explorer停止工作了。最后,根据故障模块名称去解决即可。
上述就是win10资源管理器停止运行的解决方法教学,希望本篇文章的内容能够给广大用户带来帮助。
相关文章
- 微软为 Win10 推送 2026 年首个扩展安全更新 KB5073724
- 微软宣布 Win10/Win11 部署工具 MDT 立即退役
- 微软提醒:Win10/11 自带磁盘清理等工具满足日常需求
- 微软紧急发布 OOB 修复 Win10 消息队列故障
- 微软确认 Win10/Server 更新致 MSMQ 故障,企业用户需手动申请修复
- 微软为 Win10 推送扩展安全更新 KB5071546
- 微软预告 Win10/Win11 Copilot 升级,语音唤醒 + 语义告别全覆盖
- 微软推送 KB5072653 补丁:修复 Win10 首个 ESU 安装失败
- 微软发布 KB5071959 紧急更新,Win10 ESU 续命计划可正常开通
- 微软为 Win10 推送首个扩展安全更新 KB5068781
系统下载排行榜71011xp
【纯净之家】Windows7 64位 全新纯净版
2番茄花园 Win7 64位 快速稳定版
3【纯净之家】Windows7 32位 全新纯净版
4【纯净之家】Win7 64位 Office2007 办公旗舰版
5【雨林木风】Windows7 64位 装机旗舰版
6JUJUMAO Win7 64位旗舰纯净版
7【纯净之家】Windows7 SP1 32位 全补丁旗舰版
8【电脑公司】Windows7 64位 免费旗舰版
9【深度技术】Windows7 64位 官方旗舰版
10【游戏专用】Windows7 64位 装机旗舰版
【纯净之家】Windows10 22H2 64位 游戏优化版
2【纯净之家】Windows10 22H2 64位 专业工作站版
3【纯净之家】Windows10企业版LTSC 2021 纯净版
4【深度技术】Windows10 64位 专业精简版
5【纯净之家】Windows10 22H2 64位 企业版
6【雨林木风】Windows10 64位 专业精简版
7JUJUMAO Win10 X64 极速精简版
8【深度技术】 Win10 64位国庆特别版
9【纯净之家】Windows10 32位 官方正式版
10【雨林木风】Windows10 64位 官方专业版
【纯净之家】Windows11 23H2 64位 游戏优化版
2【纯净之家】Windows11 23H2 64位 专业工作站版
3【纯净之家】Windows11 23H2 64位 纯净专业版
4风林火山Windows11下载中文版(24H2)
5【纯净之家】Windows11 23H2 64位 企业版
6【纯净之家】Windows11 23H2 64位 中文家庭版
7JUJUMAO Win11 24H2 64位 专业版镜像
8【纯净之家】Windows11 23H2 64位专业精简版
9【纯净之家】Windows11 23H2 64位 纯净家庭版
10JUJUMAO Win11 24H2 64位 精简版镜像
深度技术 GHOST XP SP3 电脑专用版 V2017.03
2深度技术 GGHOST XP SP3 电脑专用版 V2017.02
3萝卜家园 GHOST XP SP3 万能装机版 V2017.03
4番茄花园 GHOST XP SP3 极速体验版 V2017.03
5Win7系统下载 PCOS技术Ghost WinXP SP3 2017 夏季装机版
6雨林木风 GHOST XP SP3 官方旗舰版 V2017.03
7电脑公司 GHOST XP SP3 经典旗舰版 V2017.03
8萝卜家园 GHOST XP SP3 完美装机版 V2016.10
9雨林木风GHOST XP SP3完美纯净版【V201710】已激活
10雨林木风 GHOST XP SP3 精英装机版 V2017.04
热门教程
装机必备 更多+
重装工具



